MCP真相大白:一场AI工程协议与模型决策功能的正名之战

MCP并非Function Calling升级版,而是模型无关的AI应用工程协议,解耦智能与能力执行,但面临高Token成本和稳定性挑战。

原文标题:别再误会MCP了!一篇写给AI工程师的硬核“辟谣”指南

原文作者:阿里云开发者

冷月清谈:

本文旨在澄清对Model Context Protocol(MCP)的普遍误解,即将其简单视为“更高级”或“可跨模型”的Function Calling。作者通过深入架构分析、SDK源码检验和开源项目CherryStudio的实战解剖,严谨论证了MCP的本质是一套模型无关的、用于构建可互操作AI应用的工程协议。

文章指出,MCP遵循Client-Host-Server(CHS)三组件架构,而非传统的Client-Server(CS)。其中,Host是唯一与大型语言模型(LLM)直接交互的组件,承载所有AI智能,包括对话上下文管理、Prompt构建和LLM响应解析。Server是一个标准的网络服务,提供确定性的、可远程调用的能力,不含任何AI逻辑。Client则是Host和Server之间的无状态协议中间件,负责通信协议的实现。

通过对MCP官方NodeJS SDK源码的深入分析,证明了Server和Client作为纯粹的RPC中间件,其生命周期和请求处理流程均不涉及LLM智能,实现了模型无关性。CherryStudio的案例进一步证实,所有AI智能工作(工具发现、Prompt构建、LLM调用)均由Host组件承担。

在概念辨析上,Function Calling被定义为LLM内部的模型决策能力,解决了“决定做什么”的问题;而MCP则是一套定义“如何调用”的基础设施协议,解决了工具的标准化、发现、安全和互操作性问题。两者是协作关系,而非替代。

然而,尽管MCP带来了标准化、解耦和互操作性的工程优势,尤其是在Host依赖Prompt而非原生Function Calling来实现意图识别时,也面临挑战:包括因庞大System Prompt和上下文累积导致的巨大Token成本,以及模型意图识别稳定性低(如格式污染、参数幻觉和对Prompt过度敏感)等问题。最终强调,MCP的真正价值在于其卓越的软件工程设计原则,为AI工具生态提供了坚实的工程底座,是推动AI从“玩具”走向“工业级生产力”的关键。

怜星夜思:

1、文章里提到Prompt模式下MCP的Token消耗非常大,甚至一个System Prompt就能突破60K。在实际应用里,你们是怎么平衡AI能力的丰富性和Token成本的?有没有什么具体的优化手段或者技术选型建议?
2、文章指出基于Prompt的MCP在意图识别上可能出现格式污染、参数幻觉等问题,并且对Prompt的微小改动都很敏感。这种情况下,Prompt工程师的角色会发生什么变化?未来的AI Agent开发中,是不是会更倾向于原生Function Calling,或者有其他更鲁棒的解决方案出现?
3、MCP强调了AI智能(Host)和确定性能力执行(Server)的解耦。这种架构设计在大型、多功能AI Agent系统中会带来哪些实际的工程收益和潜在的挑战?团队组织、项目迭代上会有什么不同?

原文内容


前言:直面误解,回归工程

虽然之前对于MCP有过一次调研,但是最近上手在做一些MCP的工程实践的过程中,确实发现还是有很多误解。我翻阅了许多技术文章,以及协同沟通的时候发现,往往大家天然的将MCP简单地视为一种“更高级”或“可跨模型”的Function Calling。这种认知偏差,不仅掩盖了MCP作为一套软件工程协议的真正价值,更可能导致在技术选型和系统架构设计上的严重误判。

当一个集成了20个OpenAPI工具的MCP应用,其单次请求的Token消耗轻易突破60K,导致成本和延迟飙升时;当生产环境中的模型因为一个微小的Prompt变动而出现大面积的工具调用格式错误时,我们必须扪心自问:我们是否真的理解了MCP的本质?

于是提笔,希望将本文作为一篇写给AI工程师的硬核“辟谣”指南,旨在彻底澄清这一混淆。并提出并严谨论证一个核心观点:MCP本质上是一套模型无关的、用于构建可互操作AI应用的工程协议,其核心组件Server/ClientLLM的智能决策并无直接关联。

我们将以架构师的视角,遵循“假设-验证”的逻辑链条,通过以下路径展开论证:

1. 架构分析从官方文档出发,将普遍的“CS架构”误解纠正为“CHS三组件”的本质,并精确界定各组件的工程职责。

2. SDK检验深入MCP官方SDK的Server与Client实现,用代码事实证明其作为纯粹RPC中间件的模型无关性。

3. Host解剖以开源项目CherryStudio为例,精准定位Host组件中构建Prompt和调用LLM的“犯罪现场”,找到AI能力的真正归属。

4. 重回概念重新回到概念,清晰切割MCP(基础设施协议)与Function Calling(模型决策能力)的边界,并通过伪代码比较两者的流行实现。

最终,回归工程的第一性原理,围绕“效果和成本”,重新审视MCP在AI应用开发中的真实角色。

第一章:剖析MCP核心架构:从CS误解到CHS本质

1.1 普遍误解:为何MCP架构常被错认为CS?

对于任何初次接触Model Context Protocol(MCP)的工程师来说,一个普遍的认知陷阱源于其官方文档中的核心架构图。这张图直观上呈现了一个客户端与服务端进行交互的经典形态,极易让人先入为主地将其归类为传统的Client-Server(CS)架构。

参考1《MCP架构》

然而,这种基于视觉相似性的判断,是导致后续一系列概念混淆的根源。它不仅是一个微不足道的命名偏差,更从根本上模糊了MCP设计的核心思想。官方规范开宗明义地指出:

"The Model Context Protocol (MCP) follows a client-host-server architecture."

这一定义明确地将Host引入,构成了理解MCP的关键。将一个三组件(Client-Host-Server, CHS)系统误读为两组件(CS)系统,会直接导致对协议职责、数据流向和AI能力归属的严重误判,为后续的系统设计与问题排查埋下隐患。

1.2 CHS三组件职责详解:Host、 Client 与 Server

要彻底破除CS误解,就必须用精确的工程语言,对CHS三组件的职责边界进行严格界定。它们在MCP生态中扮演着截然不同且相互解耦的角色。

  • Host:AI智能的唯一承载者

  • Host是整个系统中唯一与大型语言模型(LLM)直接交互的组件。其核心任务包括:管理完整的对话上下文、动态构建和拼接Prompt、解析LLM的响应、根据AI决策生成与MCP Server交互的指令。简而言之,一个MCP应用的“智能水平”完全由其Host的实现质量决定。

  • Server:确定性能力的执行器

  • Server是一个标准的网络服务,它向外界声明并提供一组具有确定性的、可供远程调用的能力(Capabilities)。这些能力可以是工具调用、文件操作等(全量枚举源码里有)。Server接收标准化的请求,执行相应的能力,并返回确定的结果。它不包含任何AI逻辑,其行为是可预测且可靠的。值得注意的是,工具调用只是其众多规划能力中的一种,尽管是目前最常用的一种。

  • Client:无状态的协议中间件

  • Client的角色最为纯粹,它是一个位于Host和Server之间的协议客户端和状态管理器。它严格实现了MCP的通信协议,负责处理协议握手、会话管理、心跳维持以及将Host的意图(如“调用某个工具”)转换为符合MCP规范的JSON-RPC请求并发送给Server。它不关心业务逻辑,也不理解AI意图,仅作为连接Host与Server的标准化通信管道。

通过上述定义,我们可以清晰地看到,将Host与Client混为一谈是问题的核心。社区中流传的许多图表之所以引起误解,正是因为它们将承载AI逻辑的Host与负责协议通信的Client绘制成了一个模糊的整体,掩盖了MCP架构设计的精髓。

图中容易引发Client发起了大模型调用的误会

引用来自:https://blog.dailydoseofds.com/p/function-calling-and-mcp-for-llms

图中容易引发Client发起了大模型调用的误会

https://modelcontextprotocol.io/specification/2025-06-18/server/tools

第二章:深入SDK源码:Server与Client的模型无关性证明

2.1 分析对象:MCP官方NodeJS SDK

我们现在将从架构理论转向对源代码的法证式检验。本章的分析对象是MCP官方的NodeJS实现:@modelcontextprotocol/sdk。我们的目标非常明确:通过剖析其核心组件 Server 和 Client 的实现,从代码层面提供无可辩驳的证据,证明它们是纯粹的、与模型无关的工程中间件。

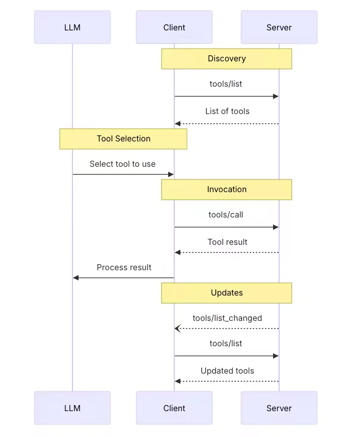
《MCP SDK的调用时序图》,仅展示tool部分,参考1

2.2 Server生命周期剖析:从实例化到协议握手

一个MCP Server 的生命周期,从实例化到处理第一个请求,其每一步都清晰地暴露了它的非AI本质。整个过程是一个标准的网络服务启动与协议协商流程,不涉及任何LLM逻辑。

步骤一:实例化阶段:声明能力,注册内部处理器在服务器代码中执行 new Server(...) 时,Server的构造函数立即执行了两个关键的、与AI无关的设置:

  • 能力声明它记录下传入的 capabilities 对象(例如 { tools: {} }),即在服务启动前就确定了“我能提供什么服务”。

  • 处理器注册它立即为内部方法 "initialize" 注册了一个请求句柄(RequestHandler)。

    // @modelcontextprotocol/sdk/dist/esm/server/index.js 第32-40行
    constructor(_serverInfo, options) {
      super(options); 
      this._serverInfo = _serverInfo;
      this._capabilities = options?.capabilities || {}; // 传入能力"initialize","tools/list","tools/call"...
      this._instructions = options?.instructions;
      this.setRequestHandler(InitializeRequestSchema, (request) => this._oninitialize(request));
      this.setNotificationHandler(...);
    }
    //DEMO
    new Server(
      { name: 'MiaodaoServer', version: '1.0.0' },
      { capabilities: { tools: {} } }
    )
    

    步骤二:连接与握手阶段:纯粹的协议交互当客户端连接并发送第一个请求(必然是 {"method": "initialize", ...})时,Server的执行流是一个典型的RPC过程:

    • 传输层 onmessage 事件被触发。

    • _onrequest 方法根据请求中的 method 字段("initialize")查找到在构造函数中预注册的 _oninitialize 处理器。

    • 执行_oninitialize。此函数的逻辑是一个纯粹的协议握手

    // @modelcontextprotocol/sdk/dist/esm/server/index.js 第138-150行
    async _oninitialize(request) {
      const requestedVersion = request.params.protocolVersion;
      this._clientCapabilities = request.params.capabilities;
      this._clientVersion = request.params.clientInfo;
      
      return {
        protocolVersion: SUPPORTED_PROTOCOL_VERSIONS.includes(requestedVersion)
          ? requestedVersion
          : LATEST_PROTOCOL_VERSION,
        capabilities: this.getCapabilities(),// 返回能力清单:"initialize","tools/list","tools/call"...
        serverInfo: this._serverInfo,
        ...(this._instructions && { instructions: this._instructions }),
      };
    }
    

    在这个至关重要的初始化阶段,Server只关心协议版本和能力清单的元数据交换。它完全不感知、不处理任何自然语言或AI意图。

    2.3 请求处理流程:一个确定性的JSON-RPC分发器

    初始化握手完成后,Server便进入等待服务调用的状态。其处理后续请求(如 tools/call)的机制,进一步印证了它作为一个非智能分发器的本质。

    决定性证据在于每一个MCP服务器对于setRequestHandler的实现。开发者通过此方法,将一个请求类型(由其方法名和参数结构)与一个确定性的本地函数绑定。

    // @modelcontextprotocol/sdk/dist/esm/shared/protocol.js 第325-329行
    setRequestHandler(requestSchema, handler) {
      const method = requestSchema.shape.method.value;
      // 5. 调用能力验证函数
      this.assertRequestHandlerCapability(method);
      this._requestHandlers.set(method, (request, extra) => {
        return Promise.resolve(handler(requestSchema.parse(request), extra));
      });
    }
    

    // @modelcontextprotocol/sdk/dist/esm/types.js 第816-822行
    exportconst CallToolRequestSchema = RequestSchema.extend({
        method: z.literal(“tools/call”),
        params: BaseRequestParamsSchema.extend({
            name: z.string(),                              // 工具名称
            arguments: z.optional(z.record(z.unknown())),  // 工具参数
        }),
    });

    // 用户实例化一个Server后绑定一个tools/call
    server.setRequestHandler(
      CallToolRequestSchema, // 包含请求方法名和参数结构的请求类型
      async (request) => {
        return handleToolCall(request.params.name, request.params.arguments);
      }
    );

    这段代码的含义是:凡是符合CallToolRequestSchema规范的请求,一律交由开发者预先编写好的handleToolCall函数来处理。

    当一个tools/call请求到达时,Server内部的_onrequest方法执行一个机械的“查表-分发”操作:

    1. 从请求JSON中提取method字段,即"tools/call"。

    2. 在一个内部哈希表 (this._requestHandlers) 中查找与该method关联的处理器,即上面注册的async (request) => { ... }匿名函数。

    3. 执行该函数,并将request作为参数传入。

    在整个“接收-校验-分发-执行”的循环中,Server不进行任何推理或决策。它只是一个忠实的、类型安全的RPC路由器。它不知道tools/call的业务含义,更不知道这个调用指令是由LLM在远端的Host中生成的。它的世界里只有结构化的JSON、方法名和预先注册的函数指针。

    2.4 结论:Server与Client作为纯粹的工程中间件

    基于对SDK生命周期和请求处理流程的法证式分析,我们可以得出结论:

    • MCP Server 是一个实现了MCP协议的、模型无关的RPC服务端。它的核心职责是:在启动时声明能力、通过initialize握手交换元数据、并将符合规范的JSON-RPC请求分发给预定义的确定性函数执行。

    • MCP Client(基于协议对称性)扮演着完全对等的角色:一个RPC客户端。它的职责是将Host的指令封装成标准化的JSON-RPC请求,发送给Server,并接收响应。

    它们共同构成了MCP协议的通信层。它们是连接AI智能(Host)与确定性能力(Server Tools)之间的标准化管道,而不是管道中流淌的“智能”本身。误以为它们与LLM有直接关联,就如同误以为HTTP协议本身能够理解网页内容一样,是一种根本性的概念混淆。

    第三章:Host实战解剖:在CherryStudio中定位LLM交互

    在理论和源码分析之后,本章我们将进入实战,通过解剖一个非常流行的开源项目来定位LLM交互的精确位置。这个案例将最终证明:在MCP体系中,所有与AI智能相关的复杂工作,均由Host组件承担。

    3.1 案例背景:CherryStudio中的Host拆分实现

    我们的分析对象是CherryStudio,一个基于Electron构建的AI桌面应用。由于Electron特殊的双进程架构(主进程+渲染进程),CherryStudio对MCP Host的实现进行了一次职责拆分,观察起来变得更加清晰:

    • 主进程运行在Node.js环境中,负责系统级操作和网络通信。其中MCPService.ts封装了Client能力和一部分Host调用职责,主要作为与外部MCP Server通信的代理。

    • 渲染进程运行在内置浏览器环境中,负责UI渲染和用户交互。其中ApiService.ts承担了Host的核心AI职责,包括Prompt构建和LLM调用。

    这种拆分清晰地隔离了协议通信与AI逻辑,让我们能更精确地追踪数据流和决策过程。

    3.2 主进程:作为MCP通信代理的MCPService.ts

    首先分析位于主进程的 src/main/services/MCPService.ts我们发现它的职责高度聚焦于协议通信管理

    连接管理:通过 initClient 方法,负责创建和管理与外部MCP Server的 Client 连接实例。

    请求转发:它暴露了如 listTools 和 callTool 等方法,但其内部实现仅仅是将来自渲染进程的IPC请求,转换为对 @modelcontextprotocol/sdk 中 Client 实例的方法调用。

    // src/main/services/MCPService.ts  第562-583行
    // 举例:listTools实现
    private async listToolsImpl(server: MCPServer): Promise<MCPTool[]> {
      const client = await this.initClient(server)
      try {
        const { tools } = await client.listTools() // 创建Client调用listTools
        const serverTools: MCPTool[] = []
        tools.map((tool: any) => {
          const serverTool: MCPTool = {..格式转换...}
          serverTools.push(serverTool)
        })
        return serverTools
      }
    }
    

    显而易见,MCPService.ts 并没有与任何LLM直接交互。它扮演的是一个无状态的协议代理角色,是Host伸向主进程、用以操作MCP Client的手臂,而非Host的大脑。

    3.3 渲染进程:构建Prompt并调用LLM的ApiService.ts

    本章的核心发现位于渲染进程的 src/renderer/src/services/ApiService.ts 这里是所有AI智能的汇聚点,是Host大脑的真正所在。当用户提交一条消息后,ApiService.ts中的fetchChatCompletion函数 编排了一个复杂的AI工作流:

    1. 工具发现通过IPC调用主进程的MCPService.ts,获取当前可用MCP Server提供的工具列表(window.api.mcp.listTools())。

    2. 系统提示词构建调用buildSystemPromptWithTools函数,将获取到的工具定义(包括名称、描述、参数Schema)格式化后,注入到一个庞大的System Prompt中。这个Prompt指导LLM如何理解和使用这些工具。

    3. 大模型调用这是决定性的证据。代码最终调用了AI.completionsForTrace,这是一个封装了对底层AI Provider(如OpenAI、Anthropic)API请求的函数。

    // src/renderer/src/services/ApiService.ts (fetchChatCompletion 函数核心逻辑)
    

    // 发现MCP 服务器中提供的Tools
    const mcpTools = await window.api.mcp.listTools(activeMcpServer);

    // 把Tools的函数名、用途、参数解析一起构建一个系统提示词
    const systemPrompt = buildSystemPromptWithTools(mcpTools);
    const messages = [ { role: ‘system’, content: systemPrompt }, …conversation ];

    // 异步调用大语言模型
    const completionsParams: CompletionsParams = {
      messages: messages,
      // … other parameters
    };
    await AI.completionsForTrace(completionsParams, requestOptions);

    代码明确显示,ApiService.ts负责了将MCP工具信息“翻译”成LLM能理解的Prompt,并将用户的请求连同这份“工具使用说明书”(即Prompt)一起发送给LLM进行决策。LLM返回的工具调用意图,再由该服务进一步处理,并通过IPC调用MCPService.ts来实际执行。

    3.4 最终定位:Host是承载AI智能的唯一组件

    通过对CherryStudio的实战解剖,我们得出了与前两章完全一致的结论:

    • MCP Server 提供了确定性的能力。

    • MCP Client 负责标准化的通信。

    • MCP Host(在CherryStudio中由ApiService.tsMCPService.ts共同实现)承担了全部的AI智能工作:它发现工具,它构建Prompt,它调用LLM,它解析结果。

    一个MCP应用的最终效果——无论是工具调用的准确性,还是对话的流畅性——本质上取决于其Host的实现水平,尤其是Prompt工程的质量和对LLM能力的驾驭。MCP协议本身只提供了一个稳固的工程舞台,而Host才是舞台上真正的“主角”。

    第四章:概念辨析:MCP与Function Calling的层级与关系

    通过前三章的分析,我们已经从工程角度证明了MCP的核心是模型无关的协议。现在,我们需要在概念层面,将其与另一个广受欢迎的技术 Function Calling 进行清晰的切割。作为同样可以通过大模型调用外部工具的方法,因为MCP出现时间更晚且支持范围更广,将MCP视为“更高级的Function Calling”是一个更大的误解,这是一种将不同层级概念混为一谈的错误认知。

    4.1 角色定位:基础设施协议 vs. 模型决策能力

    要理解二者的关系,首先必须明确它们在AI应用工作流中所处的不同层级和扮演的根本角色。

    • Function Calling是一种内嵌于LLM中的模型决策能力。它解决了“决定做什么”的问题。当模型具备Function Calling能力时,它能根据对话上下文,自行决定是否需要调用外部工具,并以结构化的格式(如JSON)返回调用意图(函数名和参数)。这是LLM自身推理能力的延伸。

    • MCP是一套定义“如何调用”的基础设施协议。它解决了工具的标准化、发现、安全和互操作性问题。MCP将外部工具抽象为标准化的、可通过网络访问的服务。它就像软件工程中的REST API或gRPC,为AI应用提供了一个统一、解耦的工具调用框架。

    因此,Function Calling是AI的“大脑”,而MCP是连接大脑与外部世界的“神经系统”它们并非替代关系,而是协作关系,共同构成一个完整的“感知-决策-行动”循环。

    4.2 工程实现对比:从伪代码看解耦优势

    通过并列对比两种实现方式的伪代码,我们可以直观地看到MCP带来的工程价值。假设我们的任务是实现一个查询云服务ECS规格的工具。

    还是Python的语法写起来舒服,各位看官切换一下语言,反正是伪代码随意一点。

    场景一:传统的Function Calling 的Python伪代码实现(Function Calling意图识别 + 自行实现函数调用)

    ## Step1.调用大模型意图识别
    messages = [{"content": "用户问句,帮我查一下杭州4C8G的ECS规格?", "role": "user"}]
    assistant_output = call_llm(messages, tools=TOOLS) #注意:这里直接传递了数据结构,不再需要文本拼接
    

    Step2.读取意图识别结果,并且本地调用工具

    if assistant_output[‘tool_calls’][‘function’][‘name’] == ‘describe_instance_types’:
        tool_info = {“name”: “describe_instance_types”, “role”: “tool”}
        arguments = json.loads(assistant_output[‘tool_calls’][‘function’][‘arguments’])
        param_1 = arguments[‘param_1’]
        param_2 = arguments[‘param_2’]
        # 调用工具
        tool_info[‘content’] = describe_instance_types(param_1, param_2)
    elif assistant_output[‘tool_calls’][‘function’][‘name’] == ‘describe_regions’:
        tool_info = {“name”: “describe_regions”, “role”: “tool”}
        # 调用工具
        tool_info[‘content’] = describe_regions()

    Step3.返回结果

    messages.append(tool_info)
    final_assistant_output = call_llm(messages)

    工具定义

    TOOLS = [{“type”: “function”,“function”: {“name”: “describe_regions”,“description”: “查询地域”,“parameters”: {},}},
             {“type”: “function”,“function”: {“name”: “describe_instance_types”,“description”: “查询实例规格表”,
                                              “parameters”: {“properties”: {“param_1”: { “类型、描述、举例” },“param_2”: { “类型、描述、举例” },}}}}]

    工具实现

    def describe_regions():
        …

    工具实现

    def describe_instance_types(param_1, param_2):
        …

    在这种模式下,工具的定义、实现和调用逻辑全部硬编码在Host应用中。这导致了高度的耦合:每增加或修改一个工具,都需要修改并重新部署整个应用。

    场景二:基于MCP 的Python伪代码实现(Prompt模式意图识别 + MCP Tools Call)

    ## Step0.初始化MCP客户端
    client = Client()
    await client.connect("...")
    tools = await client.list_tools()
    

    Step1.调用大模型意图识别

    messages = [
        {“role”: “system”, “content”: build_mcp_tool_prompt(tools)},#注意:这里是文本拼接了Prompt
        {“role”: “user”, “content”: “帮我查一下杭州4C8G的ECS规格?”}
    ]
    assistant_response = await call_llm(messages)

    Step2.解析意图识别结果,并且远程调用工具

    tool_call = parse_tool_use(assistant_response)
    result = await client.call_tool(name=tool_call[“name”],arguments=tool_call[“arguments”])

    Step3.结果输出

    messages.append({“result”: result})
    final_response = await call_llm(messages)

    工具定义 TOOLS 不再需要,client.list_tools()获得

    工具实现 def describe_regions()不再需要,client.call_tool()调用

    新增:通用意图识别提示词构建

    def build_mcp_tool_prompt(tools)
        tool_descriptions = “”
        for tool in tools:
            tool_descriptions = tool_descriptions + f"<tool>{tool[‘name’]}</tool>\n"
        return f"“”
    你是一个智能助手,可以使用以下工具来帮助用户解决问题。可用MCP工具列表:
    {tool_descriptions}
    请使用以下XML格式调用工具:
    <tool_use><name>{{工具名称}}</name><arguments>{{JSON格式参数}}</arguments></tool_use>
    示例:
    <tool_use><name>DescribeInstanceTypes</name>
    <arguments>{{“param_1”: “cn-hangzhou”, “param_2”: “4C8G”}}</arguments></tool_use>“”"

    新增:解析大模型输出获得工具和入参

    def parse_tool_use(response):
        tool_use_regex = re.compile(r"<tool_use>\s*<name>(.?)</name>\s<arguments>(.?)</arguments>\s</tool_use>",re.DOTALL)
        match = tool_use_regex.search(response)
        tool_name, arguments_str = match.groups()
        return {“name”: tool_name, “arguments”: arguments_str}

    在MCP模式下,Host应用转变为一个纯粹的AI决策和调度中心。它不关心工具如何实现,只关心如何通过标准化协议mcp_client.call_tool()来调用它们。这种彻底的解耦带来了巨大的工程优势:

    • 标准化与互操作性任何实现了MCP Server的工具,都可以被Host“即插即用”,无需定制开发。

    • 独立演进工具(MCP Server)和AI应用(MCP Host)可以独立开发、部署和扩展。

    • 可维护性Host的代码变得更加简洁,只关注核心的AI逻辑。

    4.3 协作而非替代:Host中融合MCP与Function Calling的策略

    一个成熟的Host实现,会根据模型的具体能力,智能地选择使用Function Calling或基于Prompt的指令来与MCP Server交互。CherryStudio项目就是这种融合策略的绝佳范例。

    在其Host实现中,存在一个双重意图识别机制

    1.能力检测首先通过isFunctionCallingModel函数判断当前配置的LLM是否原生支持Function Calling。

    // src/config/models.ts  第356-359行
    // 确认模型是不是支持Function Calling
    export function isFunctionCallingModel(model?: Model): boolean {
      // Logic to check provider, model name, and user settings...
      if (['openai', 'anthropic', 'deepseek'].includes(model.provider)) {
        returntrue;
      }
      return FUNCTION_CALLING_REGEX.test(model.id);
    }
    

    2.策略切换

    • 如果模型支持Function CallingHost会将从MCP Server获取的工具列表,通过mcpToolsToOpenAIChatTools函数转换成符合OpenAI规范的tools参数,直接利用模型原生的Function Calling能力进行决策。

    • 如果模型不支持Host会回退到“Prompt Engineering”模式,将工具定义拼接成XML格式的文本,注入System Prompt中,并依赖parseToolUse函数从LLM返回的纯文本中用正则表达式提取<tool_use>标签,来解析工具调用意图。

    这个设计证明了:Function Calling和基于Prompt的指令生成,都是Host用来驱动MCP协议的“上层决策方法”MCP作为底层基础设施,对上层决策方式保持中立。因此,MCP不仅不是Function Calling的替代品,反而可以与Function Calling(或其他意图识别技术)无缝协作,各司其职。

    第五章:实践出真知:决定MCP应用效果的三大关键因素

    至此,“采用MCP就等于获得优异AI应用效果”的观点显然已不成立。MCP本身作为一套工程协议,只提供了“可能性”,并未保证“有效性”。一个高性能的MCP应用,其最终表现取决于Host如何协同三大关键技术因素:工具(Tools)的质量、提示词(Prompt)的精度,以及大模型(LLM)自身的核心能力。这三者共同构成了一个系统的性能边界。

    5.1 因素一:工具的质量与原子性

    工具是AI行动的触手,其设计质量直接决定了行动的有效范围和可靠性。

    • 原子性工具应遵循单一职责原则。一个“管理云主机”的万能工具,其决策复杂度远高于一组原子化的工具(如 create_instanceget_instance_statusstop_instance)。原子化使LLM能更灵活地组合工具以完成复杂任务。

    • 接口定义的精确性工具的inputSchema是LLM生成参数的唯一依据。一个模糊的描述如"description": "pod name",远不如一个精确的定义有效:"description": "The name of the Kubernetes pod, must follow RFC 1123 DNS label format"。后者能极大提升参数生成的准确率。

    • 可靠性与幂等性工具后端必须高可用。对于任何写操作,接口应设计为幂等的,允许Host在网络超时等不确定情况下安全重试,而不会产生重复创建资源的副作用。

    5.2 因素二:提示词工程的精确性

    在依赖Prompt进行意图识别时,Prompt是Host传递给LLM的“作战指令”,其工程质量是AI决策水平的核心变量。

    • 系统提示词的指令约束力System Prompt必须对LLM的行为进行强力约束,包括明确的角色定义(“你是一个k8s运维助手”)、不可逾越的规则(“禁止在生产环境执行删除操作前进行二次确认”),以及清晰无歧义的工具调用格式规约(如XML或JSON示例)。

    • 工具描述的信息熵 工具的description字段是LLM选择工具的核心依据。描述得太宽泛(如"Handles files")会导致滥用;太狭隘或充满技术术语(如"Executes a POST to /v1/data-proc")则可能导致模型无法将其与用户意图关联。好的描述应在用户意图和技术实现间找到平衡。

    5.3 因素三:大模型自身的核心能力

    LLM是系统的“智力核心”,其基础能力决定了应用效果的理论上限。

    • 推理与规划能力面对一个需要多步工具调用的复杂任务(如“为新功能feat-x创建一个CI/CD流水线”),模型的规划能力至关重要。它需要能生成一个逻辑自洽的工具调用序列:create_git_branch -> build_docker_image -> deploy_helm_chart

    • 指令遵循与格式生成能力这是衡量模型“可靠性”的核心指标。一个频繁“越狱”、不遵循指定XML/JSON格式输出的模型,会给Host的解析层带来巨大的工程负担和不确定性。

    • 参数生成准确性即便选对工具,能否从用户模糊的对话(如“查一下web主服务的日志”)中准确提取并生成符合Schema的参数(如 {"pod_name": "webapp-main-7f9c8d...", "namespace": "production"}),是决定工具调用成败的“最后一公里”,直接依赖模型对上下文和Schema的理解能力。

    第六章:现实的权衡:MCP方案的固有挑战与成本

    在认可MCP作为工程框架的价值之后,我们必须以现实主义的视角审视其引入的固有挑战与成本。任何架构决策都是一种权衡,MCP也不例外。尤其是在Host依赖Prompt而非原生Function Calling来实现意图识别时,其代价在两个维度上尤为突出:Token成本和意图识别的稳定性。

    6.1 挑战一:持续增长的Token成本与性能开销

    基于Prompt的MCP方案在Token消耗上存在显著的“先天不足”,这直接转化为高昂的API调用成本和更长的响应延迟。其成本结构主要由两部分构成:

    1. 固定的“启动成本”:庞大的System Prompt为了让一个通用LLM能够理解并使用外部工具,Host必须在每次请求的System Prompt中注入一个庞大的“操作手册”。这包括:

    • 指令与规则定义详细的角色定位和行为约束。

    • 格式与示例规约冗长的工具调用格式(如XML)定义和few-shot示例。

    • 完整的工具清单序列化将所有可用工具的名称、描述、以及参数的JSON Schema全部序列化为文本。

    当工具集规模扩大时,这部分成本会急剧膨胀。以一个集成了19个工具(阿里云ECS的OpenAPI)的MCP Server为例,在一次典型的调用中,仅System Prompt部分就可能消耗高达60,000个Token。这笔巨大的固定开销在每一轮对话中都会产生。

    
    <tool>
      <name>miaodao-Ecs_20140526_DescribeAvailableResource</name>
      <description>简介:
    查询可用区的资源库存状态。您可以在某一可用区创建实例(RunInstances)或者修改实例规格(ModifyInstanceSpec)时查询该可用区的资源库存状态。
    详细描述:
    参数`DestinationResource`的取值有不同的逻辑与要求。在下列的顺序列表中,顺序越低的取值需要设置更多的参数,不支持通过低顺序的取值筛选高顺序的资源类别。
    - 取值顺序:`Zone > IoOptimized > InstanceType = Network = ddh > SystemDisk > DataDisk`
    - 取值示例:
        - 若参数`DestinationResource`取值为`DataDisk`:
             - `ResourceType`取值为`disk`表示查询与ECS实例规格无关的数据盘类型,可以不传入参数`InstanceType`。
            - `ResourceType`取值为`instance`表示查询待挂载至ECS实例的数据盘类型,由于实例规格对数据盘有限制,所以需要同时指定`InstanceType`与参数`DataDiskCategory  `。
        - 若参数`DestinationResource`取值为`SystemDisk`,`ResourceType`取值为`instance`,由于ECS实例规格对系统盘存在限制,则必须要传入参数`InstanceType`。
        - 若参数`DestinationResource`取值为`InstanceType`,建议传入参数`IoOptimized`和`InstanceType`。
        - 查询指定地域下所有可用区的ecs.g5.large库存供应情况:`RegionId=cn-hangzhou &DestinationResource=InstanceType &IoOptimized=optimized &InstanceType=ecs.g5.large`。
        - 查询指定地域下有ecs.g5.large库存供应的可用区列表:`RegionId=cn-hangzhou &DestinationResource=Zone &IoOptimized=optimized &InstanceType=ecs.g5.large`。
    <details>
    <summary>查询杭州地域供应实例规格为ecs.g5.large的可用区列表。</summary>
    ```
    "RegionId": "cn-hangzhou",
    "DestinationResource": "Zone",
    "InstanceType": "ecs.g5.large"
    ```
    </details>
    <details>
    <summary>查询杭州地域、所有可用区下的实例类型为ecs.g5.large的库存。</summary>
    ```
    "RegionId": "cn-hangzhou",
    "DestinationResource": "InstanceType",
    "InstanceType": "ecs.g5.large"
    ```
    </details>
    <details>
    <summary>【只购买数据盘】查询杭州地域、可用区b下的数据盘类型为cloud_efficiency的库存。</summary>
    ```
    "RegionId": "cn-hangzhou",
    "ZoneId": "cn-hangzhou-b",
    "ResourceType": "disk",
    "DestinationResource": "DataDisk"
    ```
    </details>
    <details>
    <summary>【购买ECS实例和系统盘】查询杭州地域、可用区b下的实例类型为ecs.g7.large、系统盘类型为cloud_essd的库存。</summary>
    ```
    "RegionId": "cn-hangzhou",
    "ZoneId": "cn-hangzhou-b",
    "ResourceType": "instance",
    "InstanceType": "ecs.g7.large",
    "DestinationResource": "SystemDisk",
    "SystemDiskCategory": "cloud_essd"
    ```
    </details>
    额外请求参数描述:
    

    ,用户描述的地域信息需要同时传递给 x_mcp_region_id 参数。</description>
      <arguments>
        {“type”:“object”,“properties”:{“DedicatedHostId”:{“type”:“string”,“description”:“专有宿主机ID。\n\nexample value:dh-bp165p6xk2tlw61e”,“example”:“dh-bp165p6xk2tlw61e****”,“exampleSetFlag”:true},“IoOptimized”:{“type”:“string”,“description”:“是否为I/O优化实例。取值范围: \n         \n- none:非I/O优化实例。\n- optimized:I/O优化实例。\n\n\n默认值:optimized。\n\nexample value:optimized”,“example”:“optimized”,“exampleSetFlag”:true},“ZoneId”:{“type”:“string”,“description”:“可用区ID。\n\n默认值:无。返回该地域(RegionId)下所有可用区符合查询条件的资源。\n\nexample value:cn-hangzhou-e”,“example”:“cn-hangzhou-e”,“exampleSetFlag”:true},“InstanceChargeType”:{“type”:“string”,“description”:“资源的计费方式。更多信息,请参见计费概述。取值范围: \n       \n- PrePaid:包年包月。  \n- PostPaid:按量付费。\n\n默认值:PostPaid。\n\nexample value:PrePaid”,“example”:“PrePaid”,“exampleSetFlag”:true},“DestinationResource”:{“type”:“string”,“description”:“要查询的资源类型。取值范围: \n         \n- Zone:可用区。\n- IoOptimized:I/O优化。\n- InstanceType:实例规格。\n- Network:网络类型。\n- ddh:专有宿主机。\n- SystemDisk:系统盘。\n- DataDisk:数据盘。\n\n>当DestinationResource取值为SystemDisk时,由于系统盘受实例规格限制,此时必须传入InstanceType。\n\n参数DestinationResource的取值方式请参见本文中的接口说明。\n\nexample value:InstanceType”,“example”:“InstanceType”,“exampleSetFlag”:true},“Memory”:{“type”:“number”,“description”:“实例规格的内存大小,单位为GiB。取值参见实例规格族。\n\n当DestinationResource取值为InstanceType时,Memory才为有效参数。\n\nexample value:8.0”,“format”:“float”,“example”:“8.0”,“exampleSetFlag”:true},“SpotDuration”:{“type”:“integer”,“description”:“抢占式实例的保留时长,单位为小时。 默认值:1。取值范围:\n- 1:创建后阿里云会保证实例运行1小时不会被自动释放;超过1小时后,系统会自动比较出价与市场价格、检查资源库存,来决定实例的持有和回收。\n- 0:创建后,阿里云不保证实例运行1小时,系统会自动比较出价与市场价格、检查资源库存,来决定实例的持有和回收。\n\n实例回收前5分钟阿里云会通过ECS系统事件向您发送通知。抢占式实例按秒计费,建议您结合具体任务执行耗时来选择合适的保留时长。\n\n> 当InstanceChargeType取值为PostPaid,并且SpotStrategy值为SpotWithPriceLimitSpotAsPriceGo时该参数生效。\n\nexample value:1”,“format”:“int32”,“example”:“1”,“exampleSetFlag”:true},“ResourceType”:{“type”:“string”,“description”:“资源类型。取值范围:\n\n- instance:ECS实例。\n- disk:云盘。\n- reservedinstance:预留实例券。\n- ddh:专有宿主机。\n\nexample value:instance”,“example”:“instance”,“exampleSetFlag”:true},“SystemDiskCategory”:{“type”:“string”,“description”:“系统盘类型。取值范围: \n         \n- cloud:普通云盘。\n- cloud_efficiency:高效云盘。\n- cloud_ssd:SSD云盘。\n- ephemeral_ssd:本地SSD盘。\n- cloud_essd:ESSD云盘。\n- cloud_auto:ESSD AutoPL云盘。\n<props="china">\n- cloud_essd_entry:ESSD Entry云盘。\n</props>\n\n默认值:cloud_efficiency。\n\n> 参数ResourceType取值为instance、DestinationResource取值为DataDisk时,参数SystemDiskCategory是必选参数。如果未传递参数值,则以默认值生效。\n\nexample value:cloud_ssd”,“example”:“cloud_ssd”,“exampleSetFlag”:true},“NetworkCategory”:{“type”:“string”,“description”:“网络类型。取值范围: \n        \n- vpc:专有网络。\n- classic:经典网络。\n\nexample value:vpc”,“example”:“vpc”,“exampleSetFlag”:true},“Cores”:{“type”:“integer”,“description”:“实例规格的vCPU内核数目。取值参见实例规格族。\n\n当DestinationResource取值为InstanceType时,Cores才为有效参数。\n\nexample value:2”,“format”:“int32”,“example”:“2”,“exampleSetFlag”:true},“Scope”:{“type”:“string”,“description”:“预留实例券的范围。取值范围:\n         \n- Region:地域级别。\n- Zone:可用区级别。\n\nexample value:Region”,“example”:“Region”,“exampleSetFlag”:true},“RegionId”:{“type”:“string”,“description”:“目标地域ID。您可以调用DescribeRegions查看最新的阿里云地域列表。\n\nexample value:cn-hangzhou”,“example”:“cn-hangzhou”,“exampleSetFlag”:true},“x_mcp_region_id”:{“title”:“X Mcp Region Id”,“type”:“string”,“description”:“To modify the parameters of the operation region, you need to identify the user’s behavior and determine whether the operation needs to be performed in a specific region. The supported range is:\ncn-qingdao,cn-beijing,cn-zhangjiakou,cn-zhengzhou-jva,cn-huhehaote,cn-wulanchabu,cn-hangzhou,cn-shanghai,cn-nanjing,cn-fuzhou,cn-shenzhen,cn-heyuan,cn-guangzhou,cn-chengdu,cn-wuhan-lr,cn-hongkong,ap-northeast-1,ap-northeast-2,ap-southeast-1,ap-southeast-2,ap-southeast-3,ap-southeast-5,ap-southeast-6,us-east-1,us-west-1,eu-west-1,eu-central-1,ap-south-1,me-east-1,cn-hangzhou-finance,cn-shanghai-finance-1,cn-shenzhen-finance-1,ap-southeast-7,cn-beijing-finance-1,me-central-1,cn-heyuan-acdr-1,na-south-1,us-southeast-1”,“exampleSetFlag”:false,“anyOf”:[{“type”:“string”,“exampleSetFlag”:false},{“type”:“null”,“exampleSetFlag”:false}]},“InstanceType”:{“type”:“string”,“description”:“实例规格。更多信息,请参见实例规格族,您也可以调用DescribeInstanceTypes接口获得最新的规格表。\n\n参数InstanceType的取值方式请参见本文开头的接口说明。\n\nexample value:ecs.g5.large”,“example”:“ecs.g5.large”,“exampleSetFlag”:true},“DataDiskCategory”:{“type”:“string”,“description”:“数据盘类型。取值范围: \n         \n- cloud:普通云盘。\n- cloud_efficiency:高效云盘。\n- cloud_ssd:SSD云盘。\n- ephemeral_ssd:本地SSD盘。\n- cloud_essd:ESSD云盘。\n- cloud_auto:ESSD AutoPL云盘。\n<props="china">\n- cloud_essd_entry:ESSD Entry云盘。\n</props>\n\nexample value:cloud_ssd”,“example”:“cloud_ssd”,“exampleSetFlag”:true},“SpotStrategy”:{“type”:“string”,“description”:“按量付费实例的竞价策略。取值范围: \n         \n- NoSpot:正常按量付费实例。\n- SpotWithPriceLimit:设置上限价格的抢占式实例。\n- SpotAsPriceGo:系统自动出价,最高按量付费价格。\n\n默认值:NoSpot。\n\n当参数InstanceChargeType取值为PostPaid时,参数SpotStrategy才有效。\n\nexample value:NoSpot”,“example”:“NoSpot”,“exampleSetFlag”:true}},“required”:[“RegionId”,“DestinationResource”],“additionalProperties”:false,“$defs”:{}}
      </arguments>
    </tool>

    《某一个ECS的API接口说明被拼接到SYSTEM Prompt中的样子》

    《一个19个ECS的常用API用于ECS实例的创建的MCP服务的调用量监控》

    2. 滚雪球式的“滚动成本”:上下文累积在多轮对话中,为了维持状态,每一次新的API请求都必须包含完整的历史上下文。这包括:

    • 之前的用户提问和模型回答。

    • 模型生成的工具调用XML块。

    • 工具执行后返回的结果(可能是冗长的JSON或文本)。

    这种机制导致请求的payload随着对话的进行而线性增长,形成“滚雪球”效应。一轮包含多次工具调用的复杂对话,其最终的Token消耗总量可能达到数十万甚至更高,这对成本和系统延迟(TTFT)都构成了严峻的挑战。

    6.2 挑战二:依赖模型能力的意图识别稳定性问题

    Host将意图识别的重任完全交给LLM对Prompt的“自由发挥”时,系统的可靠性便直接与模型的“指令遵循能力”挂钩,这引入了诸多工程上的不确定性。

    1. 格式污染与解析脆弱性

    整个机制建立在一个脆弱的假设之上:模型能100%稳定地生成符合预设格式(如XML)的文本。然而在实践中,格式错误是高发问题,迫使开发者必须编写大量防御性的解析和清洗代码。常见故障模式包括:

    • 标签损坏生成未闭合或错误的XML标签,如<argumens>

    • JSON参数畸形<arguments>块内生成不符合JSON规范的字符串(如引号缺失、尾部逗号),导致反序列化失败。

    • 内容混杂在标准XML块前后夹杂“好的,我将为您调用工具...”等无关对话,增加了提取目标的复杂度。

    2. 参数幻觉

    与原生Function Calling相比,基于Prompt的参数生成更容易出现“幻觉”。模型完全依赖其对工具description的文本理解来构建参数。这导致了两种典型风险:

    • 参数名幻觉编造一个inputSchema中不存在的参数名。

    • 参数值幻觉从用户对话中错误地提取或捏造一个值,并填入参数中。

    例如,当用户说“帮我查下北京的ECS规格”,如果不对参数进行描述,模型可能会错误地生成{"city": "北京市", "district": "庞各庄"},而工具实际只接受{"region": "cn-beijing"}。这种细微的偏差是导致工具调用失败的常见根源。

    3. 对提示词工程的过度敏感性

    系统的表现与Prompt的微观设计高度耦合。对System Prompt的任何微小调整,都可能引起模型行为的蝴蝶效应,导致原有的稳定表现衰退。这使得Prompt的维护成本极高,每一次迭代都需要进行大量的回归测试,以确保关键路径的稳定性不受影响。

    选择基于Prompt的MCP实现,本质上是用更高的灵活性和模型普适性,换取了更高的运营成本和更低的可预测性。这要求团队在系统设计之初就必须对这些成本和风险有清醒的认识,并构建相应的监控、告警和容错机制来应对这种固有的不确定性。

    结论:回归工程本质——MCP的真正价值与未来展望

    经过从架构、源码到实践的层层剖析,回归本文的核心论点:MCP的光环,并非源于某种神秘的AI“黑科技”,而是植根于其卓越的软件工程设计原则。

    我们已经证明,MCP本身并不产生智能。它既不是更聪明的Function Calling,更不是解决AI Agent所有难题的银弹。相反,它是一套严谨、模型无关的软件工程框架,其核心价值在于为构建一个复杂、异构、可互操作的AI工具生态系统,提供了坚实的工程底座

    MCP的真正贡献,在于它通过“关注点分离”这一经典的工程思想,实现了不确定的AI智能(Host)与确定的能力执行(Server)之间的彻底解耦。这一设计带来了三个优势:

    • 标准化它为“AI工具”提供了统一的接口规范,如同Web世界的HTTP协议,让任何能力都能被标准化地接入和消费。

    • 解耦它将AI应用的“大脑”(Host)与“手脚”(Server)分离开来,使得二者可以独立开发、部署、迭代和扩展,极大地提升了系统的可维护性和演进效率。

    • 互操作性它打破了模型、厂商与工具之间的壁垒,为构建一个跨平台、跨语言的统一AI Agent生态铺平了道路。

    这种工程层面的价值,使得开发者能够从繁琐的、非标的底层通信和工具适配工作中解放出来,将全部精力聚焦于真正决定应用成败的核心——提升Host的“智能”:优化提示词工程、选择更强的模型、设计更复杂的任务规划与调度逻辑。

    随着AI Agent从单体应用走向分布式、协作式的“Agent网络”,MCP所倡导的标准化与互操作性将变得愈发重要。它不仅是当前构建健壮AI应用的务实选择,更是未来实现“万物皆可为AI之工具”这一宏大愿景的关键。对于每一位致力于将AI从“玩具”推向“工业级生产力”的工程师而言,深刻理解并善用MCP的工程本质,或许正是我们在这场技术变革中,最强大的武器。

    以上。

    参考文档:

    参考1:MCP架构:https://modelcontextprotocol.io/specification/2025-06-18/architecture

    参考2:FunctionCalling与MCP:https://blog.dailydoseofds.com/p/function-calling-and-mcp-for-llms

    参考3:CherryStudio:https://github.com/CherryHQ/cherry-studio

    轻松实现客服数据智能分析与高效存储


    针对大模型应用开发中存在的环境搭建复杂、数据库集成困难等问题,本方案基于阿里云 DMS 原生托管 Dify 工作空间,深度集成云数据库与阿里云百炼(简称“百炼”)大模型服务,快速搭建开箱即用的客服对话数据质检服务,显著降低数据库+AI 应用的开发门槛。


    点击阅读原文查看详情。